在微信公众号网页获取用户信息存在两个域名限制。
随着应用多样,需求增加。可能导致其他平台无法使用 微信获取用户信息功能,那么可以通过此模块扩展多域名授权来获取 微信用户信息。
支持市面各种系统(PS:需系统支持配置自定义回调,或您可以自行二开。当然,我们也接受任何定制服务。)
需认证服务号方可使用本模块 ^_^
使用说明:
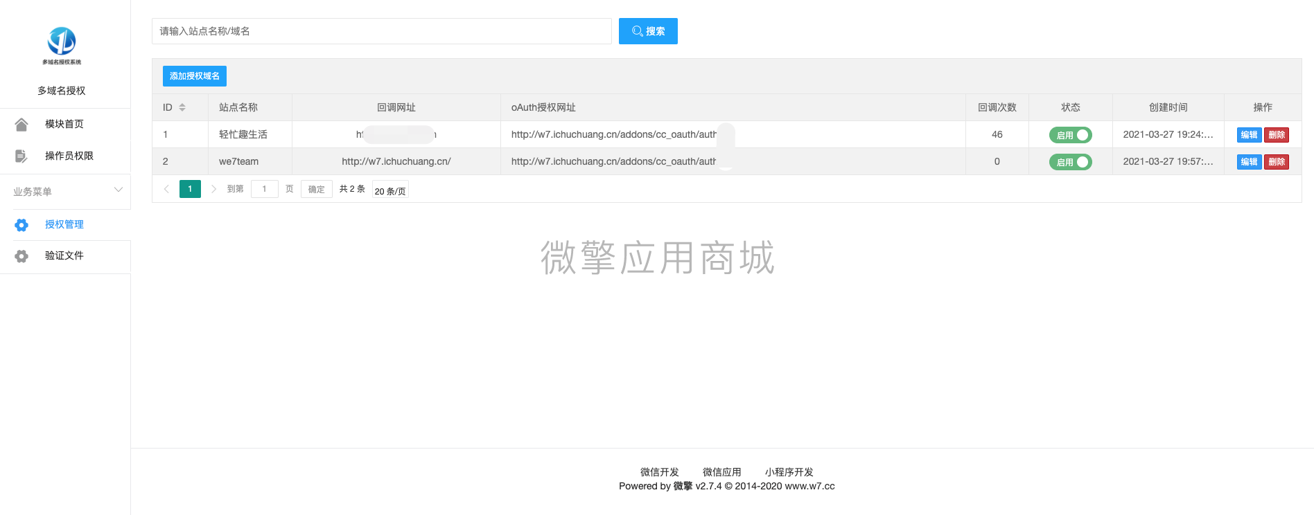
添加域名/支持系统内一键添加自动配置公众号。 小白也能轻松玩转。



交易流程

发货方式
1、自动:在上方保障服务中标有自动发货的商品,拍下后,将会自动收到来自卖家的商品获取(下载)链接;
2、手动:未标有自动发货的的商品,拍下后,卖家会收到邮件、短信提醒,也可通过QQ或订单中的电话联系对方。
退款说明
1、描述:源码描述(含标题)与实际源码不一致的(例:描述PHP实际为ASP、描述的功能实际缺少、版本不符等);
2、演示:有演示站时,与实际源码小于95%一致的(但描述中有"不保证完全一样、有变化的可能性"类似显著声明的除外);
3、发货:手动发货源码,在卖家未发货前,已申请退款的;
4、服务:卖家不提供安装服务或需额外收费的(但描述中有显著声明的除外);
5、其他:如质量方面的硬性常规问题等。
注:经核实符合上述任一,均支持退款,但卖家予以积极解决问题则除外。交易中的商品,卖家无法对描述进行修改!
注意事项
1、在未拍下前,双方在QQ上所商定的内容,亦可成为纠纷评判依据(商定与描述冲突时,商定为准);
2、在商品同时有网站演示与图片演示,且站演与图演不一致时,默认按图演作为纠纷评判依据(特别声明或有商定除外);
3、在没有"无任何正当退款依据"的前提下,写有"一旦售出,概不支持退款"等类似的声明,视为无效声明;
4、虽然交易产生纠纷的几率很小,但请尽量保留如聊天记录这样的重要信息,以防产生纠纷时便于网站工作人员介入快速处理。
本站声明
1、互帮网作为第三方中介平台,依据交易合同(商品描述、交易前商定的内容)来保障交易的安全及买卖双方的权益;
2、非平台线上交易的项目,出现任何后果均与互帮网无关;无论卖家以何理由要求线下交易的,请联系管理举报。
租车小程序源码1.4.2 带分销插件+前端...¥20.00
ecshop4.0成人用品网站带后台商城源码pc+手机WAP+微商城模...¥60.00
同城仿拉货货运小程序¥5800.00
同城thinkphp小程序商城仿叮咚买菜生鲜配送...¥1200.00
同城按摩服务预约上门小程序...¥600.00
房产中介网站整站模板 二手楼市网站源码 楼盘房地产开发程序带后台...¥750.00
新版黄瓜视频/真的能运行视频知识付费...¥200.00
小程序知识付费系统¥256.00
知识付费小程序/付费视频¥800.00
商场寄售系统_拍卖交易系统_竞拍系统_转拍系统_带积分商城...¥850.00
【 独家开发 】2023年最新USDT互助系统 | 会员与会员之间互助...¥3500.00
discuz模板 蜀门问道-游戏模板 商业版GBK(ubike_shu...¥119.00
学校教育类开源手工源码,带有手机端,seo利器,咨询赠送咨询赠送竞价单...¥199.00
【币币交易所合约】数字资产区块链+机器人区块链资产货币+USDT以太坊...¥50.00
【运营版】生鲜小程序商城/生鲜微商城/公众号微商城+小程序商城+独立H...¥800.00
七蚁电子合同1.3.13¥150.00
java超市管理系统 java超市订单管理系统源码、文档、部署视频...¥30.00
仿YouTube视频分享订阅系统源码/多语言视频资讯网站源码/个人视频...¥200.00